StarFire vs BlackFire
An endless battle between two sisters.
#FanArt #TeenTitans #StarFire #BlackFire #Space #Art
#fanart #teentitans #starfire #blackfire #space #art
@adam I'll believe in #blackfire when they present themselves at the polling booth in 2024
Commission for @Buttfool 🙌🏻
#teentitans #starfire #blackfire #nsfwcommissions #commissionsopen
#teentitans #starfire #blackfire #nsfwcommissions #commissionsopen
Inking in progress.
#teen_titans #terra #Starfire #raven #jynx #blackfire #beastboy #rule_63
#teen_titans #terra #starfire #raven #jynx #blackfire #beastboy #rule_63
Via Blackfire: Navigating your first days as an environment manager with Blackfire.
https://blog.blackfire.io/navigating-your-first-days-as-an-environment-manager-with-blackfire.html #Blackfire
Federal relief money for last year’s Black Fire, the second largest in #NewMexico history, was initially paid to the wrong state agency. But they promise to have it sorted out very quickly.
https://www.demingheadlight.com/2023/07/03/black-fire-fund-track-temporary-diversion/
#newmexico #blackfire #gilanationalforest
Profiling Drupal AJAX requests #drupal #performance #blackfire #xhprof https://mglaman.dev/blog/profiling-drupal-ajax-requests?utm_campaign=blog&utm_source=fediverse&utm_medium=social&utm_content=toot
#drupal #performance #blackfire #xhprof
Via Blackfire Meeting Uwe Kleinmann: Shopware performance optimization with Blackfire.
https://blog.blackfire.io/meeting-uwe-kleinmann-shopware-performance-optimization-with-blackfire.html #BlackFire #Shopware
I really like using glob patterns in filesystem related tools.
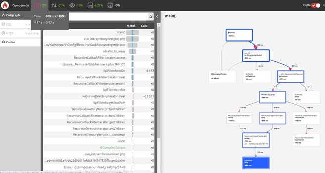
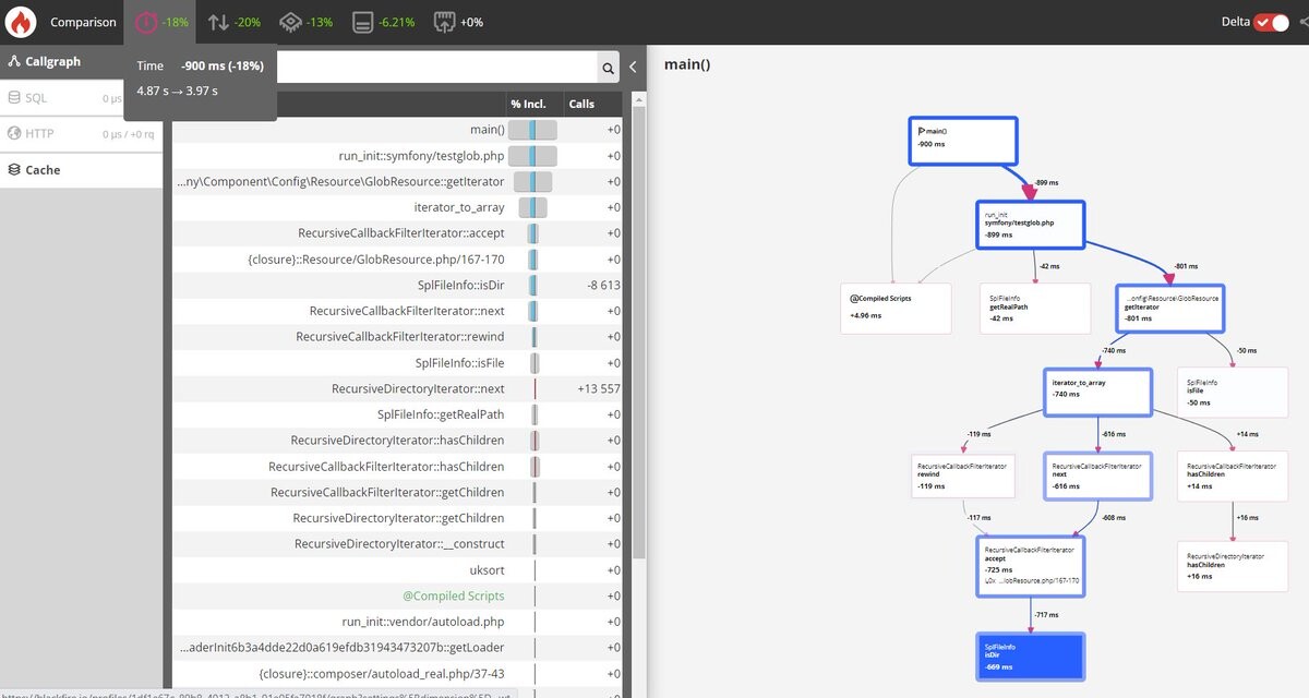
had a look into #symfony GlobResource and found some low hanging fruit while looking into @rectorphp #blackfire profiles
https://github.com/symfony/symfony/pull/50087
it will ship with the next symfony 6.3 release
Command and control.
#komandr #teentitans #titans #blackfire #kom #newteentitans #titansfanart #teentitansfanart #komandrfanart #blackfirefanart #myart #mastodonartists #illustration #copicmarkers #copics #copicillustration. #copicillustrationart #mastoart #artwork
#artwork #MastoArt #copicillustrationart #copicillustration #copics #copicmarkers #illustration #mastodonartists #myart #blackfirefanart #komandrfanart #teentitansfanart #titansfanart #newteentitans #kom #blackfire #titans #teentitans #komandr
found out a thing even more frustrating: re-run #blackfire with --ignore-exit-status after said error, wait for another few minutes and finally get a "blackfire probe is not enabled" error 😡🤬
#3d #nsfw #teentitans #raven #starfire #blackfire #jinx
GIF:
https://files.catbox.moe/74juxn.gif
https://files.catbox.moe/9zdor4.gif
https://files.catbox.moe/q982cc.gif
Video:
https://files.catbox.moe/4l4x5b.mp4
https://files.catbox.moe/k908dg.mp4
https://files.catbox.moe/f9yrh3.mp4
Alt of previous posts
#3d #nsfw #teentitans #raven #starfire #blackfire #jinx
Getting started with the Blackfire test suite: part 4 of a series via Blackfire Le Blog. https://blog.blackfire.io/getting-started-with-the-blackfire-test-suite-part-4-of-a-series.html #Blackfire
Getting started with the Blackfire test suite: part 3 of a series via Blackfire Le Blog.
https://blog.blackfire.io/getting-started-with-the-blackfire-test-suite-part-3-of-a-series.html #PHP #Blackfire :php:
#blackfire
Schau dir "Amazing Experiment Actually Makes Black Fire! The Shadow Fire Experiment" auf YouTube an
https://youtu.be/5ZNNDA2WUSU
Getting started with the Blackfire test suite: part 2 of a series. Fire up your PHP Apps Performance. #Blackfire #Symfony :Symfony: https://blog.blackfire.io/getting-started-with-the-blackfire-test-suite-part-2of-a-series.html
Meeting Jonny Harris: Improving WordPress Performance with Blackfire. #WordPress #Blackfire :wordpress: https://blog.blackfire.io/meeting-jonny-harris-wordpress-performance-with-blackfire.html
From the Symfony book: The best way to find performance optimizations is to use a profiler. The most popular option nowadays is Blackfire. https://symfony.com/doc/current/the-fast-track/en/29-performance.html #Blackfire #Symfony :symfony:
Full post: https://griseart.org/teen-titans-swingin-vibes/
#teentitans #story #romance #characterdevelopment #erotic #explicit #raven #starfire #blackfire #jynx #jinx #robin #nightwing #beastboy #cy #orgies #bukkake #teasing #groupsex #bisexual #futanari #futaonfemale #futaonmale #futaonfuta
#teentitans #story #romance #erotic #explicit #raven #starfire #blackfire #jynx #jinx #robin #nightwing #beastboy #CY #orgies #bukkake #teasing #groupsex #bisexual #characterdevelopment #futanari #futaonfemale #futaonmale #futaonfuta
Full post: https://griseart.org/raven-and-blackfire/
#teentitans #raven #blackfire #nude #erotic #sensual #bisexual #teasing #pinup
#pinup #teentitans #raven #blackfire #nude #erotic #sensual #bisexual #teasing