Mohit Sindhwani · @onghu
23 followers · 354 posts · Server ruby.social

On , I'm delighted I discovered it & grew to really like it - back in 2005.

Now, I wish it continues to grow, and stays alive in all its forms including and .

Also, I hope to keep creating useful content for Ruby devs.

Thank you @yukihiro_matz

#ruby30th #rubyonwindows #jruby

Last updated 3 years ago

Mohit Sindhwani · @onghu
20 followers · 318 posts · Server ruby.social

Cleaned up and included in Part 2:
---
RT @onghu
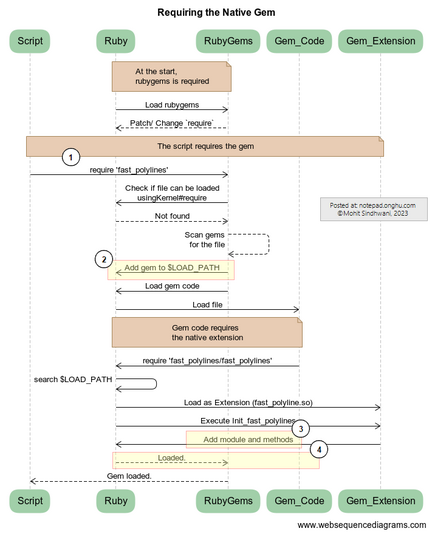
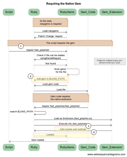
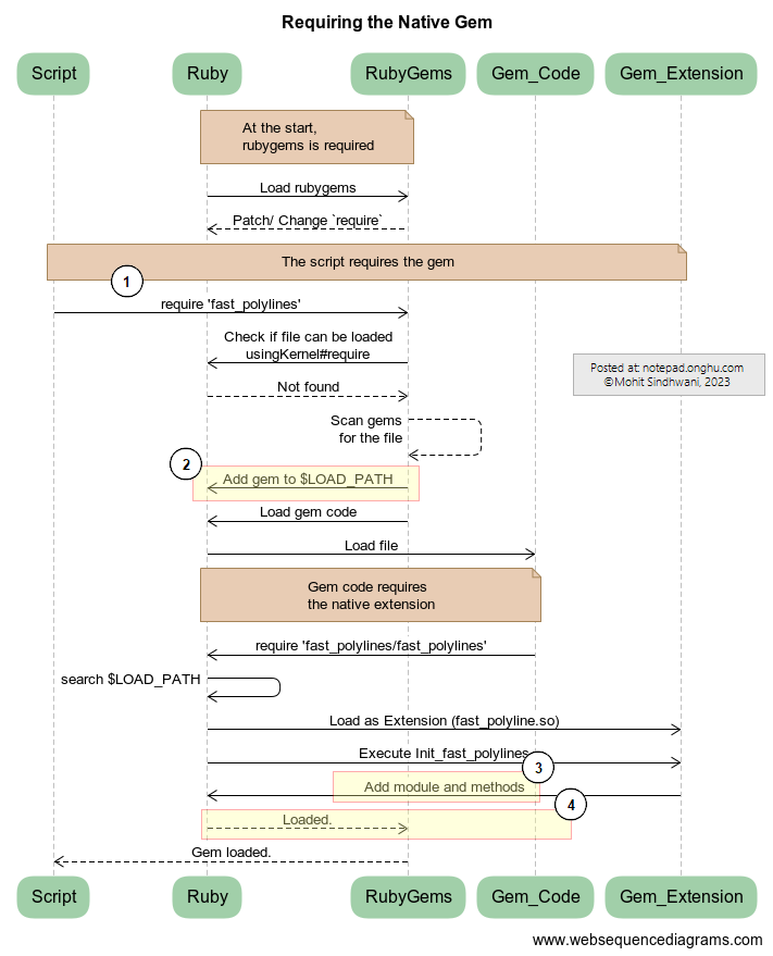
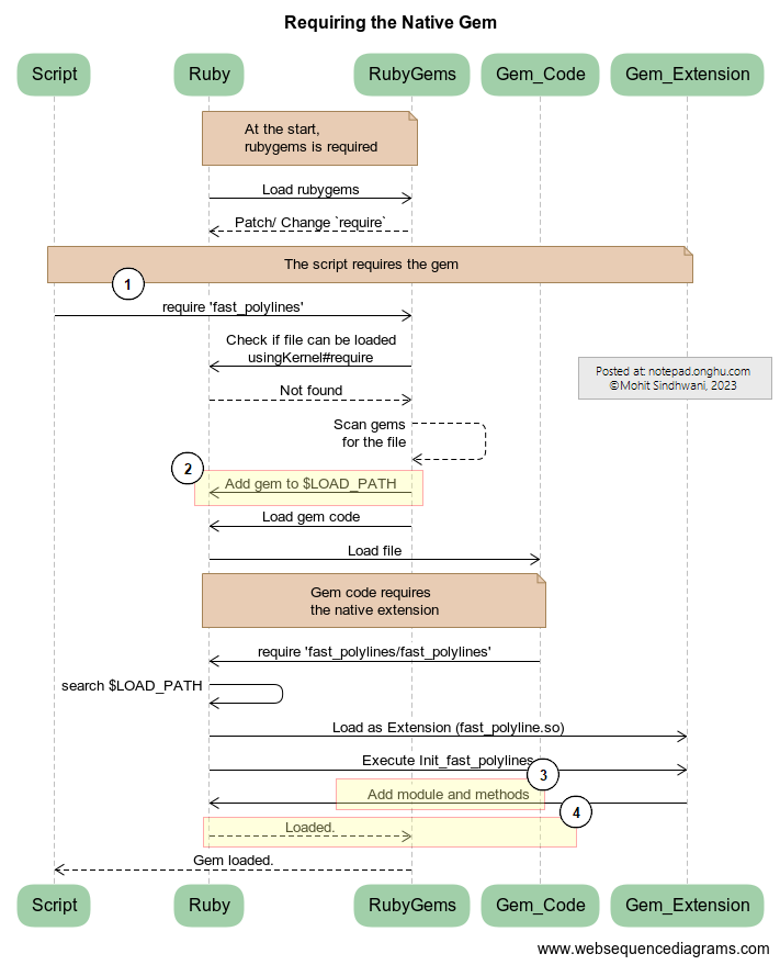
Want to learn more than you expected about how loads a native gem? Part 2 of my "Learning by Reversing a Native Gem" is now available and includes this (IMO) fantastic sequence diagram!

Link: notepad.onghu.com/2023/learnin


twitter.com/onghu/status/16271

#ruby #programming #rubyonwindows

Last updated 3 years ago

Mohit Sindhwani · @onghu
20 followers · 318 posts · Server ruby.social

Part 2 is up:
---
RT @onghu
Want to learn more than you expected about how loads a native gem? Part 2 of my "Learning by Reversing a Native Gem" is now available and includes this (IMO) fantastic sequence diagram!

Link: notepad.onghu.com/2023/learnin


twitter.com/onghu/status/16271

#ruby #programming #rubyonwindows

Last updated 3 years ago

Mohit Sindhwani · @onghu
20 followers · 317 posts · Server ruby.social

Want to learn more than you expected about how loads a native gem? Part 2 of my "Learning by Reversing a Native Gem" is now available and includes this (IMO) fantastic sequence diagram!

Link: notepad.onghu.com/2023/learnin

#ruby #programming #rubyonwindows

Last updated 3 years ago

Mohit Sindhwani · @onghu
15 followers · 253 posts · Server ruby.social

Part 1 of my new "Learning by Reversing" series explains how a native gem looks in . It covers the background to the gem we explore. From Part 2, we'll look at how the bits hold together.

notepad.onghu.com/2023/learnin

Warning: long. Comments welcome!

#ruby #programming #rubyonwindows

Last updated 3 years ago

Mohit Sindhwani · @onghu
14 followers · 250 posts · Server ruby.social

@andi I am so happy to see this post and I completely agree that is really useful, and I hope that we don't end up just saying "use instead" because it's not the same thing!

Thanks to the full team that keeps Ruby, JRuby and Rails all working on Windows also.

#rubyonwindows #wsl

Last updated 3 years ago

Andi :miyazaki: · @andi
63 followers · 61 posts · Server famichiki.jp

Dear Matz
I was happy to see Lars Kanis nominated for the Ruby Prize. His work helps me alot. I pushed for Ruby in our small company. It now runs on dozens of windows servers shuffling orders and products around. Even Voice Actors of Switzerland use Ruby on windows. Pros use Windows too! 😉

rubyprize.jp

#ruby #rubyonwindows #rubyprize

Last updated 3 years ago

Mohit Sindhwani · @onghu
12 followers · 194 posts · Server ruby.social

@andi

スゴイ!

I think Lars is also looking at ways that some things become faster... let's hope for a better, faster

#rubyonwindows

Last updated 3 years ago

Mohit Sindhwani · @onghu
11 followers · 134 posts · Server ruby.social

Want to & run the latest, greatest version on ?

My annual guide with pictures is online at: notepad.onghu.com/2023/ruby3.2

(note: I think YJIT isn't supported on Windows yet - putting this out so someone corrects me, if I'm wrong)

#install #ruby #windows #rubyonwindows #programming

Last updated 3 years ago

Mohit Sindhwani · @onghu
11 followers · 132 posts · Server ruby.social

I have one too many installations!

#rubyonwindows #ruby #programming

Last updated 3 years ago

Mohit Sindhwani · @onghu
8 followers · 70 posts · Server ruby.social

@sb most of the folk wait a bit longer for the fantastic Lars Karnis and the RUBYinstaller2 team to get done.

#rubyonwindows

Last updated 3 years ago

Mohit Sindhwani · @onghu
8 followers · 70 posts · Server ruby.social

@afomera For us, using (native , not ), it's a few more days.

#rubyonwindows #windows #wsl

Last updated 3 years ago